SuperMap GIS基础产品FAQ集锦(20250402)
一、SuperMap iServer
问题1:iServer处理自动化的命令行工具扩展开发,自定义的算子执行失败?该如何解决?
11.3.0
【解决办法】命令错误。例如创建目录的命令,在iServer中直接输入命令行是:“cmd.exe /C mkdir”;如果是使用bat文件的方式,bat中保存的命令行是:“mkdir %1”
问题2:iServer服务节点扩展模块是不是只能支持按套许可,不支持按核许可
11.3.0
【解决办法】是的,iServer使用服务节点扩展许可时,主节点必须是按套许可。
问题3:服务如何从一个iServer迁移到一个新的iServer?
11.3.0
【解决办法】客户想了解的是服务迁移,找到"【安装目录】\webapps\iserver\WEB-INF\iserver-services.xml"复制到新的iServer的同样的路径下,即可完成服务迁移
问题4:iServer 发布的两个wmts服务,如何聚合成一个服务?
10.2.1
【解决办法】参考技术小视频:https://www.bilibili.com/video/BV1eC4y1A7r1?p=36
问题5:iServer开启了单机多进程之后,生成的临时图层不可用了,该怎么处理?
11.3.0

【问题原因】开启多进程之后,生成的临时图层名称会包含机器名,客户机器名形如:http://xxx,导致解析不了
【解决办法】修改机器名,让其不包含特殊字符
问题6:请教 QGIS 下载的ZXY 瓦片 能否直接通过iServer 来发布?
11.3.0
【解决办法】对发布ZXY瓦片文件夹有要求,只能有各层级的瓦片,不能有其他文件夹
问题7:iServer启动之后,打开首页出现访问一直转圈,如何解决
11.3.0
【问题原因】iserver-services.xml损坏导致
【解决办法】删除iserver-services.xml中有问题的服务提供者和服务组件节点后,重启iserver即可。建议开启定时备份功能,定时备份iserver-services.xml文件,可以在损坏时恢复。
问题8:iServer发布ArcGIS瓦片的时候,如何设置地图服务名称呢?
11.3.0
【解决办法】直接修改ArcGIS文件夹的名称。
问题9:11.3.0版本的 X86 iServer docker镜像怎么获取呢?
11.3.0
【解决办法】输入以下命令即可获取 Linux X86-64 架构 11.3.0 版本的 iServer 镜像:
docker pull registry.cn-beijing.aliyuncs.com/supermap/iserver:11.3.0-amd64
问题10:iServer硬件许可插到了物理机上了,在虚拟机上装了驱动,读不到正式许可,是什么原因?
11.2.1
【问题原因】硬件锁插在物理机上,但是iServer运行在虚拟机中,所以无法读取。
【解决办法】将硬件锁USB映射到虚拟机后,硬件锁可正常读取。
问题11:新部署的一台iServer服务,发布图层打开PostgreSQL工作空间失败怎么处理呢
11.3.0
【解决办法】客户将工作空间保存到PostGIS下了,重新保存到PostgreSQL数据库中,发布工作空间正常
问题12:iServer 11.1.0 检测出的漏洞,麻烦帮忙看看需要怎么处理下呢
11.1.0

【解决办法】升级 iServer 到11.1.2 或者 11.2.1 的最新双周包。由于项目上未使用 spark,kafka 安全漏洞(CVE-2024-3114)可以通过删除文件“kafka-clients-*jar”去规避。
iServer 双周包地址:https://pan.baidu.com/s/1xbv6s5vlbqw_uMg9J9hgJw?pwd=6655
问题13:iServer硬件网络锁插在物理机上了,部署在虚拟机上的iServer如何配置正式许可,目前从iServer许可页面上来看,用的还是试用许可?
11.3.0
【解决办法】使用硬件锁许可需要在插锁的机器上安装许可驱动,安装完驱动后,可以访问ip:1947查看许可读取情况,如果访问1947界面报错403,可以参考博客4.2节:https://blog.csdn.net/supermapsupport/article/details/88966868
问题14:使用MAC申请的正式许可,许可中心看到有,但是无法使用?
11.2.0
【问题原因】根据MAC值申请正式许可时,未考虑不同操作系统之间符号差异,例如Windows是以" - “区分,Linux是以” : "区分,导致当前操作系统无法使用
【解决办法】按照所使用操作系统,重新申请正式许可
问题15:iServer 启动报错,如何解决
11.3.0

【问题原因】客户WinServer2012环境缺少系统依赖
导致
【解决办法】1、先在MSDN下载对应操作系统的VC库2、将下面链接中的系统库下载后拷贝至C:\windows\system32和sysWoW64各一份即可https://download.csdn.net/download/reyoreyoreyo/15010727
问题16:金蝶V10中间件部署iServer11.2.1启动报错:java.lang.String com.supermap.data.EnvironmentNative.jni_GetBasePath(),该怎么处理?
11.2.1

【问题原因】环境变量未设置正确,需要将UGO_HOME环境变量添加到金蝶中间件的实例属性
【解决办法】在金蝶中间件中添加实例属性UGO_HOME=/opt/SuperMap/support_arm64/objectsjava
问题17:iServer打印报内存溢出的问题如何解决?
11.3.0
【解决办法】 修改JVM,默认:set JAVA_OPTS=%JAVA_OPTS% -Xms256m -Xmx1536m -Xss512k,iServer安装目录\bin\catalina.sh 设置推荐值:单台iServer机器,没有其他资源占用情况下,-Xms和-Xmx建议最大值不超过物理内存的1/4,此外建议-Xms和-Xmx设置相同,例如:32G机器,可以设置 set JAVA_OPTS=%JAVA_OPTS% -Xms8192m -Xmx8192m -Xss512k
二、SuperMap iDesktopX
问题1:SuperMap iDesktopX能针对矢量数据集批量添加字段吗?
11.3.0
【解决办法】能,可以使用处理自动化,添加“迭代数据集”和“添加字段”算子实现
问题2:现有点数据集和区域面数据集,想通过空间管线为点数据集添加一个字段保存它所在的区域名称,这个应该怎么处理呢?
11.3.0
【解决办法】使用“属性更新”功能即可实现
问题3:SuperMap iDesktopX 如何导入grib2文件
11.3.0
【解决办法】在桌面右上角搜索框中输入“导入.GRIB2”即可搜索到功能入口
问题4:通过 iDesktopX 从 A 数据库型数据源复制数据集到 B 数据库型数据源,在 iDesktopX 中可以看到复制的数据集的对象和属性表,但是用PL/SQL连 Oracle 库看属性表却没有数据,如何处理?
11.0.1
【问题原因】11i 较低版本桌面端未手动勾选“数据集名与表名一致”,导致复制数据集后的数据表名改变,原表名进行SQL查询无法查询出内容;
【解决办法】11i 较低版本桌面端手动勾选文件选项卡-选项-环境中的“数据集名与表名一致”复选框后进行复制数据集操作,11.3.0 iDesktopX 官网版本默认勾选该选项。
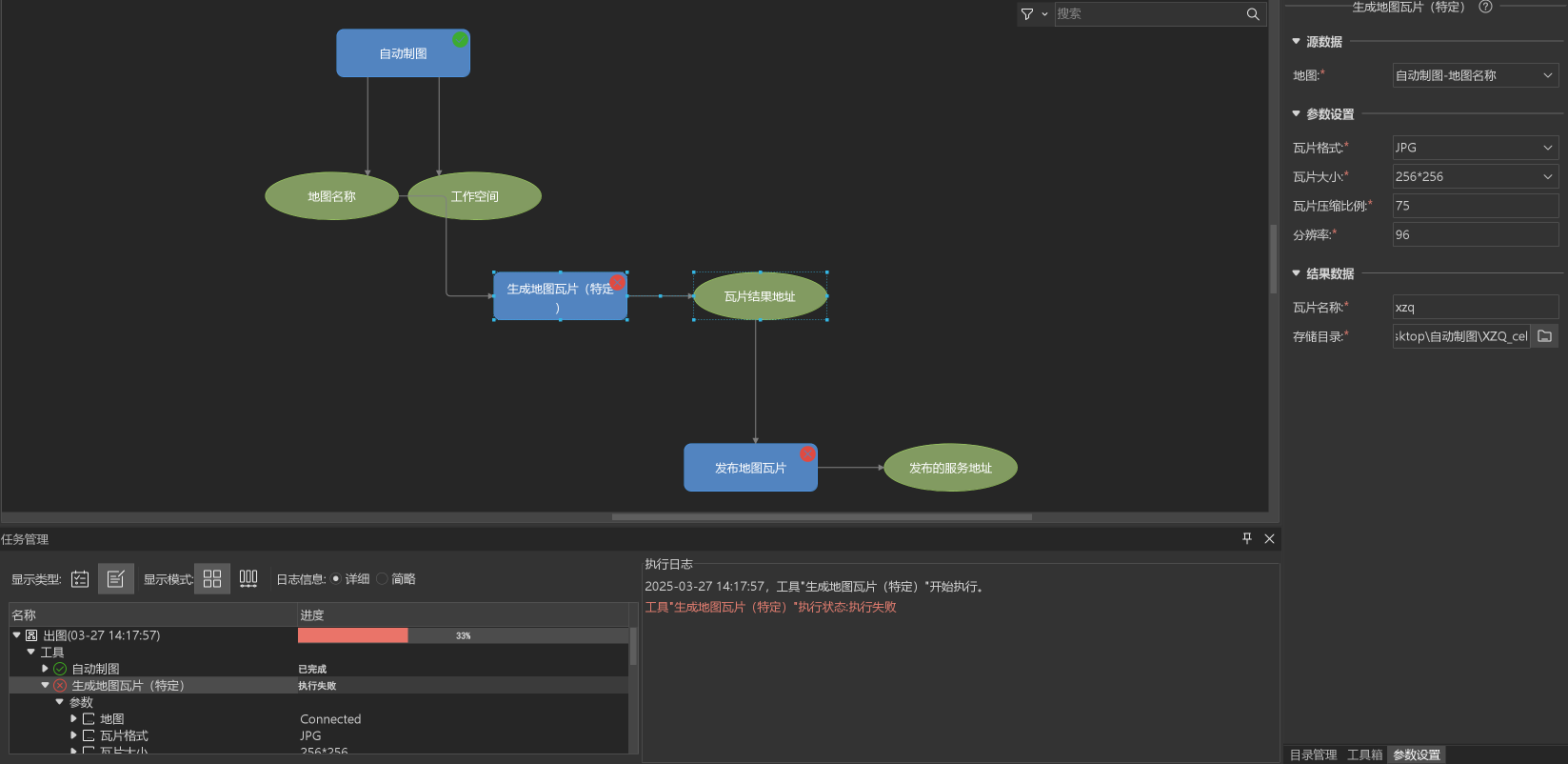
问题5:iDesktopX GPA在执行完自动制图后生成地图瓦片会报错执行失败,打开生成地图的工作空间,单独执行生成地图瓦片是可以成功的,这是为什么呢?
11.3.0

【问题原因】生成底图瓦片(特定)算子只能输入当前工作空间下的地图去生成地图瓦片
【解决办法】将自动制图算子输入的工作空间路径改为当前桌面端打开的工作空间即可
问题6:矢量转栅格会发生偏移,是什么原因呢?
11.3.0
【问题原因】矢量转栅格时分辨率即栅格数据集的单元格大小设置过大,导致转换出的栅格单元会超出矢量范围。
【解决办法】矢量转栅格时分辨率适当减小。
问题7:iDesktopX中空间分析—栅格统计—区域统计 时,区域小于一个栅格时,统计出来的值变成0或者变成-9999怎么办?
11.3.0
【解决办法】区域统计小于一个栅格范围时,结果栅格值是这一个栅格的范围和值值。如勾选忽略无值数据,则 不会出现无值情况,建议检查原始数据栅格值。
问题8:在iDesktop中新建了面数据集,坐标系为4490,使用追加功能将带有投影坐标的数据集导入,结果将投影坐标直接显示为地理坐标了。这个要如何操作可正确导入。
11.3.0
【解决办法】将投影坐标系的数据集投影转换为4490后再进行追加
问题9:对一个shp面数据在进行入库操作提示范围线存在冗余点,请问该怎么在桌面端进行检查呢?
11.3.0
【解决办法】使用线拓扑处理中的”去除冗余点“,功能入口"数据"->“拓扑”->“线拓扑处理”
问题10:iDesktopx支持提取模型数据集中对象的中心点吗?
11.3.0
【解决办法】支持,使用属性提取和计算几何属性
问题11:用户有许多S3M缓存数据,有部分3.0有部分是3.01可以混用吗?
11.3.0
【解决办法】可以混用,添加到场景中保存场景可以正常发布服务
问题12:iDesktopX中导入dae模型数据的时候报错,如何解决?
11.3.0

【解决办法】 DAE 即 Digital Asset Exchange 也称Collada模型,是Khronos旗下核心的可交换型3D模型格式。 标准格式的咱们格式版本兼容性是完全支持。系统/架构兼容性:Win64、Linux X86_64、ARM、MIPS 的都支持。用第三方软件或产出软件测试数据存在问题。
三、SuperMap iManager
问题1:官网有提供 arm 架构的 docker 补包吗?
11.3.0
【解决办法】没有提供 arm 的 docker 离线部署包。这个只能网上去找现成的或者参考博客((https://blog.csdn.net/qq_29109799/article/details/144758572)搭建一个在线环境去制作离线做部署包
问题2:iManager里的iServer站点,经常卡死,里面的地图服务无法预览,数据服务无法获取到数据集。日志里面除了报几个文件路径找不到外,没有其他报错。如果不管的话,过一段时间会自行恢复,或者必须手动重启所有服务才行。这个是什么原因导致的呢
11.1.1
【解决办法】服务量过大的情况下,建议优先选择云套件进行服务发布和使用。iserver站点经常卡死是因为内存吃满,修改iserver的deployment的env添加
- name: SUPERMAP_JAVA_OPTS
value: ‘-Xms4g -Xmx16g’ 增大内存
问题3:云套件经常出现服务访问被卡住,要怎么处理?
11.3.0
【问题原因】服务节点所在机器内存占用到98%,且磁盘根目录空间占用80%;
【解决办法】
1、手动分配服务节点所属k8s node,建议按照副本数*规格去均分一下,或者给 k8s node节点 (gis02)稍微分大一些。
2、删除根目录下的没有使用的文件
问题4:NFS重启后,K8S或者iManger还需要做什么额外的配置吗?
11.3.0
【解决办法】不需要额外配置,涉及NFS的服务会自动恢复。
问题5:H3C 提供了无法文件上传的 kubectl 环境,iManager for k8s 要如何部署?
11.3.0
【解决办法】需要能支持上传文件,无论是 helm 和 sh 放松去部署,均需要上传响应的文件。如果不熟悉 iManager 部署安装,建议还是找 H3C 提供 k8s master 节点的操作权限。
问题6:iManager for K8S 11.2.1的云套件中gateway,出现该异常。尝试过删除和缩放,还是报500
11.2.0
【解决办法】经过排查是kc问题导致,进一步排查是kc以及kc-database之前网络通信导致,将kc以及kc-database放置一个节点后kc启动正常,从而gateway恢复
四、SuperMap iClient for JavaScript
问题1:iServer创建临时图层支持过滤参数吗?比如创建poi图层,但是只需要字段值是写字楼的poi,该怎么实现?
11.3.0
【解决办法】使用临时图层支持过滤图层元素,可以参考博客https://blog.csdn.net/supermapsupport/article/details/52943780 实现;openlayers参考代码如下:
const layerStatusParameters = new ol.supermap.SetLayerStatusParameters({layerStatusList: [new ol.supermap.LayerStatus({// layerName: 'chengdu@SiChuan',layerName: 'chengdu@SiChuan#1',isVisible: true,displayFilter: "区县名称='双流区' or 区县名称='新都区'"})]
})
new ol.supermap.LayerInfoService(url).setLayerStatus(layerStatusParameters, function (createTempLayerEventArgs) {tempLayerID = createTempLayerEventArgs.result.newResourceIDconsole.log(tempLayerID)const TempLayerLayer = new ol.layer.Tile({source: new ol.source.TileSuperMapRest({url: url,layersID: tempLayerID,wrapX: false,extent: [102.99, 30.09, 104.9, 31.44]})})map.addLayer(TempLayerLayer)
})
问题2:openlayers加载设置固定比例尺的矢量瓦片有请求但是看不到瓦片如何解决?
11.3.0
【问题原因】客户extent,orgin,MatrixSet参数均设置有误
【解决办法】根据能力文档中的LowerCorner和UpperCorner填写extent和orgin,TileMatrixSet对应MatrixSet,填写正确参数后预览正常
问题3:使用iClient for OpenLayers在地图上叠加wmts服务出现偏移,wmts使用的坐标系是4490,该如何解决?
11.3.0

【问题原因】地图坐标系的源点和比例尺与wmts的源点比例尺不同导致偏移
【解决办法】统一两者的源点及比例尺即可
五、SuperMap iClient3D for WebGL
问题1:iClient3D for WebGL中,添加两个 entity :polygon和wall,通过entity.show进行隐藏时,wall无法正常隐藏?
11.3.0
【解决办法】
Entity.forEach(entity => {if (entity.wall) {entity.wall.show = false;}if (entity.polygon) {entity.polygon.show = false;}
});
问题2:SuperMap iClient3D for Cesium在加载3dtile模型时,有两种数据情况,加载0.0版本数据显示正常,加载1.0版本数据显示异常,纹理是黑色的,这是为什么?
11.3.0
【问题原因】老版本对ktx2.0纹理压缩的3dtiles适配问题
【解决办法】到 https://pan.baidu.com/share/init?surl=K0cUNgRBAG4OIWsgPJXLCw&pwd=6655 下载新版本使用
问题3:倾斜摄影三维模型进行入库后,在iDesktopX中加载位置准确。发布为服务,前端iClient3D for Cesium_35272加载后会存在偏移的情况,该如何解决?
10.2.1
【问题原因】iClient3D for Cesium_35272是圆球,S3M是椭球所以存在偏移。
【解决办法】在构造Viewer之前添加代码,调整球体参数
var obj = [6378137.0, 6378137.0, 6356752.3142451793];
Cesium.Ellipsoid.WGS84 = Object.freeze(new Cesium.Ellipsoid(obj[0], obj[1], obj[2]));
六、SuperMap iObjects Java
问题1:同一iObject 组件版本,使用相同的代码,测试纯Java无框架工程中main方法测试scene.open,layer3Ds.add加载三维服务url正常,但springboot框架工程中ayer3Ds.add添加三维图层无效,可能是什么原因导致的?
11.3.0
【解决办法】从产品接口来讲,main正常,则接口是没有问题的。则从框架特性方面去考虑, springboot框架中组件日志报场景服务资源404问题。可以参考网上关于springboot相关解决办法。 例如springboot的环境配置、线程、url资源等方面,以允许跨域的方式打开一个浏览器页面 ,在浏览器页面里面去访问这个接口,可使用命令设置chrome.exe --disable-web-security --user-data-dir=D:\MyChromeUserFata。
问题2:iObject 组件出现这个错误是什么原因,该如何解决?
11.3.0

【问题原因】字段的非空约束报异常。
【解决办法】给具有非空约束的字段设置字段值时不应该为null。
问题3:iObject 用Open方法打开一个场景后,再加载其他多个iServer发布三维和二维服务不成功,该如何正确加载?
11.3.0
【解决办法】使用 Layer3Ds.add 接口添加在线服务图层,示例代码如下:
layer3Ds.add("http://localhost:8090/iserver/services/3D-CBD/rest/realspace", Layer3DType.OSGB,"CBD", "Building@CBD", "Building@CBD", true);
七、SuperMap iObjects .NET
问题1:.Net 组件如何进行Web型正式许可连接?
11.2.0
【解决办法】
在初始化之前,参考 BSLicense 类进行 Web 型正式许可的连接,例如:
bool login = SuperMap.Data.BSLicense.Login("ip地址", 端口号);int test = SuperMap.Data.BSLicense.ConnectAllLicenses();
问题2:iObjects开发遇到报错“未能加载程序或文件XXX.dll或它的某一个依赖项”,如何解决?
11.1.1

【解决办法】环境问题,将组件bin路径添加到系统环境变量,重启vs,或者是将工程的工作目录设置为引用dll的bin路径,并且要保证这个bin路径是完整bin包的路径,不能是仅仅包含引用了的dll。
八、SuperMap iMobile Android
问题1:SuperMap ARSurvey软件如果使用自定义的数据,数据应该放在什么路径下才能被识别?
11.2.0
【解决办法】1、新建一个AR_SCENE数据源,然后创建一个属性数据集AR_SCENE,添加字段AR_SCENE_X(双精度),AR_SCENE_Y(双精度),AR_SCENE_Z(双精度),AR_SCENE_TYPE(32位整形)
2、在数据集添加记录,AR_SCENE_X,AR_SCENE_Y,AR_SCENE_Z值均为0,AR_SCENE_TYPE值设置为3
注:AR_SCENE_X,AR_SCENE_Y,AR_SCENE_Z是确定场景投放时在(X,Y,Z)轴上的偏移量,如果全部设置为0,则投放三维场景时,场景原点被投放到投放点(投放点在设备正前方位置,高度为设备实际高度),如果偏移量不为0,则投放时,将场景原点按设置的偏移量偏移后投放
注:AR_SCENE_TYPE值为0代表普通三维模型,值为1代表三维管线,值为2代表三维地形,值为3代表三维模型,区别在于将场景导入后,在AR制图-添加-三维中,场景显示时图标不同。
3、将缓存工作空间放到ARSurvey/ExternalData下,然后再去ARSurvey中导入对应的数据。
问题2:iMobile for Android如何添加OGC服务到已有地图中?
11.3.0
【解决办法】 1、通过DatasourceConnectionInfo打开OGC服务,可以参考帮助文档知识库–服务对接–对接在线地图服务 2、打开服务后返回一个数据源datasource,然后通过map.getLayers().add(datasource.getDatasets().get(0),true)将数据添加到地图,需要注意的是坐标系得保持一致。
九、SuperMap iPortal
问题1:iPortal的/iportal/web/services.json这个地址可以使用token去做权限控制吗
11.3.0
【解决办法】此接口已经是做了权限控制的,根据传入的token,获取生成此token的用户有权限访问的服务资源列表,默认是返回公开的服务,若服务不想公开,可针对服务进行共享设置
问题2:请问iPortal登录账号之后,没有“管理”菜单栏是什么可能原因?
11.3.0
【解决办法】当前登录的用户角色的管理权限不足,切换管理员用户登录即可
十、SuperMap 其他
问题1:docker 拉镜像报错 “http: server gave HTTP response to HTTPS client”,这个要如何解决
其他

【解决办法】参考“SuperMap iManager部署&使用行动指南” “第 52 ”问去添加 docker 本地私有镜像仓库地址。
SuperMap iManager部署&使用行动指南 地址:https://docs.qq.com/doc/DWGFZTWVIRVlmTUN6
十一、SuperMap iDesktop
问题1:iDesktop10i桌面软件在哪可以下载
10.2.1
【问题原因】官网已下架10i产品
【解决办法】iDesktop10.2.1最新双周包下载地址
链接: https://pan.baidu.com/s/1mdg9H3Lt1mhtyjz7FebV-Q?pwd=g2mp
