OpenSSH配置连接远程服务器MS ODBC驱动与Navicat数据库管理
OpenSSH配置连接远程服务器MS ODBC驱动与Navicat数据库管理
目录
一、MS ODBC驱动
1.1、安装到Windows后的表现形式
1.2、版本的互斥性
1.3、安装程序
1.4、配置后才可用
2.1、安装并【注册】激活
2.2、添加【连接】-配置并测试连接
2.3、连接远程服务器
步骤1:Windows服务端及客户端分别安装PS和OpenSSH
步骤2:服务器的端口22必须开放__防火墙高级22及Defender应用放行___服务-OpenSSH服务及精灵自动启动
步骤3:windows客户端PS生成一个新的SSH密钥对(若无)
步骤4:将客户端windows的公钥复制到剪切板
步骤5:登录到远程服务器
步骤7:验证登录
本博客相关博文
喜欢就点赞、收藏,鼓励我坚持更多原创技术写作
今天电脑升级重装了系统,一大堆东西都要重新部署,其中,这个差点忘了,顺便写下来备忘:
一、MS ODBC驱动
即:Microsoft ODBC Driver for SQL Server的SQL数据库发行版或可重新分发版
ODBC(Open Database Connectivity,开放数据库连接)是一种标准化接口,用于在计算机系统之间共享数据库信息。它允许不同的应用程序通过相同的方法来访问各种数据源,如关系型数据库和电子表格等。ODBC的主要目的是提供一种开放、灵活且可扩展的方法,使得不同的软件工具和平台可以互相配合,共享数据资源,从而提高数据的利用效率。
ODBC最初由美国微软公司和美国IBM公司联合开发,发布于1992年。它是一种基于C语言的面向过程的应用程序接口(API),用于在不同的操作系统和编程语言中访问各种数据库管理系统(DBMS)。ODBC接口由三个组成部分组成:应用程序接口(API)、驱动程序管理器(DM)和驱动程序(Driver)。
1.1、安装到Windows后的表现形式
Microsoft ODBC Driver for SQL Server 是单个动态链接库 (DLL),它包含对使用本机代码 API 连接到 SQL Server 的应用程序的运行时支持。 使用 Microsoft ODBC Driver 18 for SQL Server 创建新的应用程序或增强需利用 SQL Server 新增功能的现有应用程序。
1.1.1、早期版本(msSql2008之前):控制面板-管理工具-ODBC Data Source(32-bit)DM驱动管理程序
%windir%\system32\odbcad32.exe由它调用对应的单个动态链接库 (DLL),比如下面1.2所示的SQL Server(版本10.00.18362.01 文件SQLSRV32.DLL)。

驱动程序命名方式为“SQl Server”
1.1.2、中期版本(msSql2008~msSql2016以前版本):控制面板-管理工具-ODBC数据源(64位)DM驱动管理程序
%windir%\syswow64\odbcad32.exe由它调用对应的单个动态链接库 (DLL),比如下面1.2所示的SQL Server(版本10.00.18362.01 文件SQLSRV32.DLL)。

驱动程序命名方式变为“SQl Server Native Client 10.0”
1.1.3、后期版本(msSql2016~msSql202N):见下面1.2所示的驱动程序DLL及其版本号,驱动程序命名方式变为“ODBC Driver 1* for SQl Server”,比如16、17、18等版本号命名。
1.2、版本的互斥性
用适配不同SQL数据库产品的可重新分发包安装的ODBC驱动,可配置性不同。它们之间互斥。
比如,你电脑上装的是早期的sql server 2000产品,就“无法用”以下的驱动程序来配置连接。
Sql Server2000的ODBC版本号 Microsoft SQL Server ODBC 驱动程序版本 10.00.18362

但:1.1.2和1.1.1的驱动管理程序(DM)通用,即64位和32位ODBC配置程序均可用于配置连接:
但,它们使用的版本,其实驱动程序都是 SQL Server(版本10.00.18362.01 文件SQLSRV32.DLL)——因为系统上安装的数据库产品为 Sql2000个人版它是32位驱动:

但:如果系统中你安装的数据库版本位支持64位安装的Sql版本,比如Sql2000企业版,则配置所用的驱动程序的平台版本将是64位:

1.3、安装程序
1.3.1、用sql数据库安装程序来安装
1.3.2、用sql数据库安装包中的“可重新分发包”来安装

1.3.3、官方网站上下载
Windows 上的 SQL Server 的 ODBC 驱动程序发行说明 - ODBC Driver for SQL Server | Microsoft Learn
截止2025年5月,仅提供sql数据库版本11~18.5的驱动程序,更早的10版(即sql2000~2008)不再提供下载。
不同平台:
下载 ODBC Driver for SQL Server - ODBC Driver for SQL Server | Microsoft Learn
1.4、配置后才可用

二、Navicat数据库管理工具
2.1、安装并【注册】激活
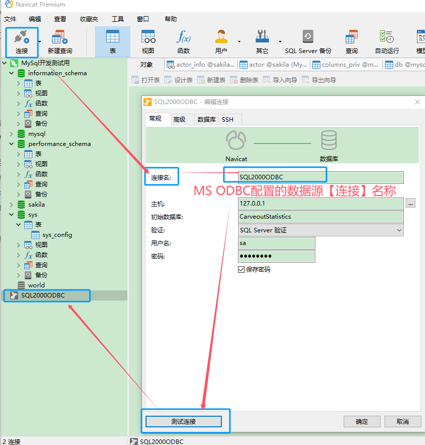
2.2、添加【连接】-配置并测试连接

2.3、连接远程服务器

步骤1:Windows服务端及客户端分别安装PS和OpenSSH
win10及其以后的操作系统均自带。
步骤2:服务器的端口22必须开放__防火墙高级22及Defender应用放行___服务-OpenSSH服务及精灵自动启动







客户端windows:开放__防火墙高级22及Defender应用放行___服务-OpenSSH服务及精灵自动启动。
步骤3:windows客户端PS生成一个新的SSH密钥对(若无)
ssh-keygen -t rsa -b 2048 -C "5*****0@qq.com"
步骤4:将客户端windows的公钥复制到剪切板
cat C:\Users\Administrator\.ssh\id_rsa.pub | clip
步骤5:登录到远程服务器
ssh Administrator@4*.***.1**.***
步骤6:将剪切板中的公钥添加到服务器管理员.ssh目录的文件authorized_keys中
echo "$(cat)" >> C:\Users\Administrator\.ssh\authorized_keys
步骤7:验证登录
关闭客户端PS,重新打开PS:
ssh Administrator@4*.1**.***.***
注意:如果一切设置正确,你应该能够无密码登录到远程服务器(还是配置位需要密码,这样更安全)
Navicat可以保存这个密码......
步骤8:Navicat配置远程连接


通行短语,取决于产生密钥对时的配置:



本博客相关博文
1、《Windows server 2012 R2服务器RDP远程桌面会话主机服务的一些注意事项》
2、《Windows系统共享文件夹或打印机等设备的dos脚本自动化》
