学习笔记:Qlib 量化投资平台框架 — GETTING STARTED
学习笔记:Qlib 量化投资平台框架 — GETTING STARTED
Qlib 是微软亚洲研究院开源的一个面向人工智能的量化投资平台,旨在实现人工智能技术在量化投资中的潜力,赋能研究,并创造价值,从探索想法到实施生产。Qlib 支持多种机器学习建模范式,包括监督学习、市场动态建模和强化学习。借助 Qlib,用户可以轻松尝试他们的想法,以创建更优秀的量化投资策略。
文中内容仅限技术学习与代码实践参考,市场存在不确定性,技术分析需谨慎验证,不构成任何投资建议。

Qlib 概述
一、平台定位
Qlib 是面向 AI 的量化投资平台,核心目标:
- 实现 AI 技术在量化投资领域的潜力
- 增强量化投资研究能力
- 创造 AI 技术的应用价值
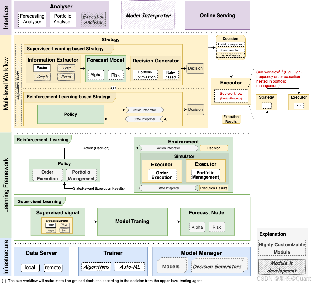
二、四层架构体系
1. 基础设施层 (Infrastructure Layer)
- 核心组件:
DataServer:高性能数据管理/检索系统Trainer:提供灵活模型训练控制接口
- 特性:
- 模块松耦合设计
- 支持独立组件使用
2. 学习框架层 (Learning Framework Layer)
- 训练主体:
- 可训练的预测模型(Forecast Model)
- 交易代理(Trading Agent)
- 学习范式:
- 监督学习
- 强化学习(RL)
- 交互机制:
- 共享工作流层的信息提取器(Information Extractor)
- 基于执行环境(Execution Env) 构建训练环境
3. 工作流层(Workflow Layer)
- 核心流程:
- 信息提取(Information Extractor)
- 信号预测(Forecast Model)
- 交易决策生成(Decision Generator)
- 订单执行(Execution Env)
- 策略类型:
- 监督学习策略:分阶段决策
- RL策略:端到端直接生成决策
- 多层执行体系:
- 支持策略与执行器的嵌套结构(如日内/日间交易循环)
4. 接口层
- 核心功能:
- 提供用户友好界面
- 通过
Analyser模块生成多维分析报告:- 预测信号分析
- 投资组合评估
- 执行结果分析
三、模块开发状态

- 图形标识规范:
- 手绘样式模块:开发中(待发布)
- 虚线边框模块:高可定制/可扩展组件
- 学习建议路径
- 新手优先掌握:工作流层 -> 接口层
- 进阶研究路径:基础设施层 -> 学习框架层
- 扩展开发方向:高度可定制模块(虚线框标识)
四、设计特点
- 模块化架构:各组件可独立使用
- 流程兼容性:同时支持传统分阶段策略与端到端RL策略
- 执行灵活性:支持多级策略嵌套执行
- 可扩展性:用户可深度定制虚线标注模块
快速入门
一、框架概述
- 核心定位:提供完整的量化研究流程构建工具,支持用户快速验证投资策略
- 技术特点:基于公共数据与简单模型即可实现有效机器学习量化投资方案
- 核心优势:自动化工作流管理,集成数据处理、模型训练、回测评估全流程
二、环境配置
1. 前置依赖安装
pip install numpy
pip install --upgrade cython
2. 主程序安装
git clone https://github.com/microsoft/qlib.git && cd qlib
python setup.py install
注:完整安装指南参考官方文档《Qlib Installation》
三、数据准备
1. 基础数据集获取
python scripts/get_data.py qlib_data --target_dir ~/.qlib/qlib_data/cn_data --region cn
- 数据来源:通过仓库内
scripts/data_collector/提供的爬虫脚本采集公开数据 - 扩展能力:支持用户使用相同脚本创建自定义数据集
注:详细数据预处理方法参考《Data Preparation》
四、自动化研究流程
1. 工作流执行
cd examples
qrun benchmarks/LightGBM/workflow_config_lightgbm.yaml
- 核心组件:
qrun工具 - 功能覆盖:
- 数据集构建
- 模型训练(LightGBM示例)
- 回测验证
- 绩效评估
2. 典型输出指标
| 指标类别 | 年化收益 | 信息比率 | 最大回撤 |
|---|---|---|---|
| 无成本超额收益 | 15.24% | 1.75 | -5.91% |
| 含成本超额收益 | 10.33% | 1.19 | -7.50% |
注:完整结果解读参考《Intraday Trading》
五、可视化分析
1. 图形报告生成
jupyter notebook examples/workflow_by_code.ipynb
- 分析维度:
- 投资组合绩效分析
- 模型预测评分分析
- 输出形式:交互式图形化报告
注:分析方法论参考《Analysis: Evaluation & Results Analysis》
六、模型扩展机制
- 内置模型:LightGBM、MLP等预测模型示例
- 自定义集成:支持用户扩展以下模型类型:
- 预测模型(Forecast Model)
- 组合优化模型
- 执行策略模型
注:具体集成方法参考《Custom Model Integration》
七、最佳实践提示
- 避免在包含
qlib目录的路径下直接运行示例程序 - 建议在
examples目录执行工作流命令 - 配置文件路径需保持相对路径一致性
风险提示与免责声明
本文内容基于公开信息研究整理,不构成任何形式的投资建议。历史表现不应作为未来收益保证,市场存在不可预见的波动风险。投资者需结合自身财务状况及风险承受能力独立决策,并自行承担交易结果。作者及发布方不对任何依据本文操作导致的损失承担法律责任。市场有风险,投资须谨慎。
